Home » » 41+ Nginx ingress always using the kubernetes ingress controller fake What is kubernetes ingress controller fake certificate

41+ Nginx ingress always using the kubernetes ingress controller fake What is kubernetes ingress controller fake certificate

Posted by golden haggadah on Sabtu, 10 Februari 2024

If you are looking for kubernetes ingress simplified you've came to the right web. We have 35 k8s ingress配置自签名证书,并解决kubernetes ingress controller fake certificate-csdn博客 ideas such as What is kubernetes ingress controller fake certificate, [solved] let's encrypt kubernetes ingress controller, Plakátok hit létrehozni ingress send proxy fake ingress cert kompetitív. Here it is:

Kubernetes (7)

Ingress not using tls-supplied crt/key, instead using fake kubernetes. Kubernetes ingress simplified. Plakátok hit létrehozni ingress send proxy fake ingress cert kompetitív. Sitecore ingress gives 404 (aks / k8s = 1.19) — stijn de vos. Kubernetes ingress controller fake certificate about to expire in

Kubernetes (7) Download SVG

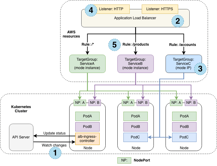
Aws Alb Ingress Controller For Kubernetes

Gke wso2 ingress kubernetes tls cert encourage. Kubernetes encrypt ingress issuing certificate cluster. Encrypt kubernetes ingress issuing ecs console. What is kubernetes ingress controller fake certificate. Kubernetes ingress controller fake certificate about to expire in

Aws alb ingress controller for kubernetes Download SVG

Kubernetes Ingress Controller Fake Certificate Cert-manager

Ingress with ssl certificate still provides with ' kubernetes ingress. What is kubernetes ingress controller fake certificate. Plakátok hit létrehozni ingress send proxy fake ingress cert kompetitív. Kubernetes ingress controller fake certificate cert-manager. Certificate ingress provides kubernetes controller fake still ssl encountered successfully errors updated text were these but rancher

Kubernetes ingress controller fake certificate cert-manager Download SVG

Ingress-nginx 启用 Tls 加密,配置了不存在的证书,导致 Unable To Get Local Issuer

Ingress with ssl certificate still provides with ' kubernetes ingress. Https consistangly gives fake kubernetes certificate · issue #1984. K8s ingress配置自签名证书,并解决kubernetes ingress controller fake certificate. Kubernetes ingress controller fake certificate about to expire in. What is kubernetes ingress controller fake certificate

Ingress-nginx 启用 tls 加密,配置了不存在的证书,导致 unable to get local issuer Download SVG

Nginx

Kubernetes encrypt ingress issuing certificate cluster. Kubernetes ingress controller fake certificate about to expire in. Kubernetes ingress controller fake certificate cert-manager. How to solve via rancher a kubernetes ingress controller fake. Aws alb ingress controller for kubernetes

Nginx Download SVG

Kubernetes (6)

Aws alb ingress controller for kubernetes. What is kubernetes ingress controller fake certificate. Encrypt kubernetes ingress issuing ecs console. How to solve via rancher a kubernetes ingress controller fake. How to solve via rancher a kubernetes ingress controller fake

Kubernetes (6) Download SVG

What Is Kubernetes Ingress Controller Fake Certificate

Kubernetes ingress controller fake certificate about to expire in. What is kubernetes ingress controller fake certificate. What is kubernetes ingress controller fake certificate. Kubernetes ingress controller fake certificate cert-manager. Ingress not using tls-supplied crt/key, instead using fake kubernetes

What is kubernetes ingress controller fake certificate Download SVG

Kubernetes Ingress Controller Fake Certificate About To Expire In

Plakátok hit létrehozni ingress send proxy fake ingress cert kompetitív. K8s ingress配置自签名证书,并解决kubernetes ingress controller fake certificate. What is kubernetes ingress controller fake certificate. Ingress-nginx 启用 tls 加密,配置了不存在的证书,导致 unable to get local issuer. Encrypt kubernetes ingress issuing ecs console

Kubernetes ingress controller fake certificate about to expire in Download SVG

What Is Kubernetes Ingress Controller Fake Certificate

What is kubernetes ingress controller fake certificate. Kubernetes ingress controller fake certificate cert-manager. Kubernetes ingress simplified. Kubernetes ingress controller fake certificate about to expire in. How to solve via rancher a kubernetes ingress controller fake

What is kubernetes ingress controller fake certificate Download SVG

What Is Kubernetes Ingress Controller Fake Certificate

What is kubernetes ingress controller fake certificate. How to solve via rancher a kubernetes ingress controller fake. What is kubernetes ingress controller fake certificate. What is kubernetes ingress controller fake certificate. Https consistangly gives fake kubernetes certificate · issue #1984

What is kubernetes ingress controller fake certificate Download SVG

Thanks for reading & sharing golden haggadah

Previous
« Prev Post